In the late 90’s, id software’s incredible work on titles like Doom and Quake paved the way for greater graphical fidelity in PC gaming and with it brought a culture of competitive, incremental improvement with each title. With the genius of John Cormack at their helm (a man who to this day has an almost godlike programming talent) the company was pushing ahead and forging new ground not just in computer graphics but in game design too. Doom was an earth shattering air strike; a watershed moment for gaming that told the world video games can be grown up, too, and that we’d need the graphical horsepower to prove it. 3D was merely a far flung experiment before Cormack and his team got hold of it and turned it into something that was realisic – something that could be put to practical use in games.
This is especially telling when you look at the biggest selling games of the time you’ll notice they’re all two dimensional side-scrollers. Of course. In retrospect the idea of maturity that Doom had fashioned for itself is by today’s standards impossibly adolescent but that doesn’t change how vitally important the drive for better graphics was in the 90’s. Doom brought the idea of 3d graphics kicking and screaming into people’s computers and made games played in a three dimensional space viable, accessible and also desirable. If Doom introduced this idea, then Quake positively improved upon it. Quake made it better, almost cooler. With Quake, 3d graphics were pushed even further past simply realizing “we can do this” to more in the realms of “this is absolutely necessary”. Quake made use of dynamic lighting and fully three dimensional spaces and on top of that utilised directx to render it’s scenes. This meant that it was now necessary to have a graphics card in your machine to process such impossible visuals and to this day it’s one of the most important pieces of kit inside your gaming PC. The work of id software and tech geniuses like John Cormack is absolutely crucial, and without his work and that of his peers it’s really hard to imagine how it would have turned out without them. They, in their own little way, made gaming seem a little cooler by just looking better.

Now, of course, great graphics are almost an expected standard. Nearly a pre-requisite for modern gaming. Not only are most AAA games almost guaranteed to be gorgeous but you can also utilise engines for free that make things look gorgeous for you. It’s immensely difficult these days to find a truly terrible looking game without venturing into the blasted ghetto of Steam’s greenlight program. That being said, silly amounts of cash are devoted to making games look incredible. Entire budgets of games almost live and die on the engine specifics and pixel counts that they boast and you can even see this attitude reflected in the culture of gamers. Amongst players, bad graphics, being a little rough around the edges or even something slightly unprofessional looking is almost a death knell for a new game. Unless you play it safe with the unreal engine, your game better have the visual power of seven suns behind it. Try to imagine a world where Assassins Creed and Far Cry simply keep their game engine each year and refuse to iterate on it and refuse to build on it. You might not be too broke up about the graphics but you’d start to wonder why there hasn’t been any improvement anywhere else. There is pressure year in and year out for games to outdo each other visually. To surpass last year’s iteration. As a life long gamer who has seen various generations come and go, it’s… Bloody tiring. What started as a playful “arms race” between genius (and competitive) developers is now an established industry trademark. I cant help but feel like as much as our early drive for technical brilliance was absolutely necessary, it has also become a cripplingly high standard to live up to. It’s expensive, time consuming and in terms of independent developers or foreign studios looking to make a first game it must be incredibly alienating seeing what you’re up against. I feel like this almost mirrors our real world obsession with visuals, with image, with the idea of beauty and perfection. Like a super model that couldn’t bare to be ugly, the industry has become ashamed of the imperfections that make gaming beautiful. Games can be so much more than what you simply see.

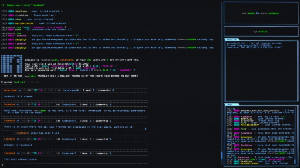
And we can prove that pouring your interests elsewhere in the creative process pays dividends. For example, games like Grim Fandango and Monkey Island, old as they might be, remain memorable to this day thanks in large part to an incredible art direction, musical score and great characters. The recent remaster of Grim Fandango for example merely sharpened the rendered backgrounds and resolutely refused to update or change them. They’re already beautiful, and already totally unique to the experience of Grim Fandango. Current examples are games like Guacamelee, whose bright, colourful Mexican lucha libre style remains unique despite its low fidelity engine. The recently released Overwatch too boasts great, colourful art, being both memorable and fun without breaking the graphical bank. Even the original Deus Ex, as primitive as it looks, had beautiful, dark gothic sci-fi visuals. Representations of modern city locales exist here, although just tainted slightly by degradation and technology. And we can take this to extremes, too. The recently released Hackmud and Duskers operate almost solely through text interfaces or simple graphical UI’s. The grainey, distorted camera feeds of Duskers purposefully obscuring your view of the haunted space wrecks. You have to squint to make out your bots surroundings as you tap away commands on your keyboard to your scavenger bots, and as a result, what an intimate, atmospheric experience it is. Hackmud comes straight out of left field though being entirely text based, surviving solely on the atmosphere of a great soundtrack, and the paranoia tinted chat channels of the MUD, the repetitive drone of chat bots spewing out dangerous scripts to rip you off or the occasional flash of primitive ASCII art gives the impression of a wild west internet, the kind of dark, hidden place where people gathered to discuss the ethics of hacking before mercilessly cyber bullying you out of their chat room. All made through simple Java script. It’s the hardcore, logical end result of mood, design and real human feeling over visuals and aesthetics.

It’s really important to stress just how vital the visual climb in fidelity has been in gaming, even in recent years. As the complexity of mainstream titles has increased so has the need to have realistic environments to match it. I am constantly aghast at some of the technical marvels gaming has achieved. I’m stunned at how smooth the fox engine is in Metal Gear Solid V, and my jaw was constantly hitting the floor in the recent Uncharted release, totally awe struck at the incredible vistas and I hope gaming continues to innovate and push the boundaries with visuals in some way. However, now that it’s possible for most games to look great we’ve hit something of a plateau in our race to have the best graphics. Is there really any great leap in the last 5 years that you remember being really memorable? When the Xbox 360 came out and I started to play games on it that used the unreal 3 engine, it was jaw dropping. Booting up Bioshock for the first time, for example, was a revelation. That hasn’t happened in a while. So why not let the tech race take a back seat for a while? Could we not improve and innovative in other areas? Surely we can do more than just increase the pixels. We have creative minds. We can make worlds that look better than real life. We can go wherever our imaginations take us and we have the engines now to do so. Unreal 4 is free. Unity is free. It’s never been easier than it currently is. Is it not time for the industry to stop staring at itself in the mirror wishing it were prettier? We can do anything we want. And so many games do. The industries constant drive for numbers and milestones and pixel counts devolves gaming into a mere numbers game, and in a creative industry it’s becoming more and more important for games to define themselves as creative, beautiful slices of life that make us think and enrich our lives. We climbed to the top of the Christmas tree. Now is the time to put our imagination to the test for the star at the top.